RAID Management
RAID Array
1.1 Replacing the Drives
To swap out the RAID and set up a new one, first remove all the previous RAID Drives, which will be in the Hawk Units. Keep the RAID drives removed together because collectively they are one RAID array. The order they are placed in the drive bay does not matter - just that they are all kept together.
1.2 Building a RAID
Either of the following sections, 1.2.1 or 1.2.2 will guide the user through building a Raid Array. Follow the steps for your preferred method.
1.2.1 Using Adaptec RAID Configuration Utility
After placing new drives in the drive bay, start the computer and perform the following steps.
- When starting the computer, a screen will appear giving the option to “<Press Ctrl><A> for Adaptec RAID Configuration Utility”
- At this point hit “Ctrl-A” on the keyboard.
- When the RAID Configuration Utility screen appears select “Logical Device Configuration” and hit the Enter key.
- Then go to “Initialize Drives” and hit the Enter key.
- Select the drives you wish to initialize by scrolling to the drive and clicking the “Insert” button on the keyboard.
- When all the drives you wish to initialize are selected click “Enter.”
After the drives are initialized you will need to create a logical device.
- Select the “Create Array” option from the “Logical Device Configuration” main menu.
- Select the drives you want to use in the array by scrolling to them and clicking the “Insert” button on the keyboard.
- When all the drives you wish to use are selected click “Enter.”
- Select the raid type and enter an array label (recommended name “Data”) and select the stripe size based on the hard drive used. Change the Write Caching to either Disabled or Enabled when Battery present.
- Click “Enter” when you are finished adjusting settings and create the array.
- After you are done click the Esc key until the message “Exit Utility?” appears and select “Yes.”
If you created the logical device using the steps above skip to section 1.2.3 Creating a Simple Volume Data Drive.
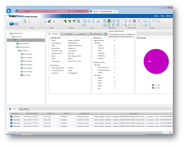
1.2.2 Using maxView Storage Manager
Now let the system fully launch and shut down any HGL Software that launches. On the desktop, you will see “maxView Storage Manager.”

Launch “maxView Storage Manager.”
The following screen may appear. Select “Continue to this website (not recommended).”

On this page you will see the login screen. The user name and password are the same as the computer’s. Typically for HGL units:
Username: administrator
Password: hgl

After logging in you will be able to see the drives connected under “Physical Devices.”
At this point select the drive that you wish to initialize and click the button in the Physical Device tray called “Initialize.” If you hover the mouse over the buttons you will be able to see what each one does. It looks like the following:

After initializing the drives should say “(Ready)” next to them. Click on “Controller 1” and then click on “Create Logical Device.”

Select “Custom Mode” and then click “Next.”

On the following screen select the Raid type you want and click next. In this case RAID 0 was selected.

On the following screen check all of the drives being added to the Raid Array and click “Next.”

Next, name the Raid Array (suggested name: “data”) and set the stripe size according to the drives used. In this case, a stripe size of 512 was used. Set Write-Cache to “Enabled when Battery present.”

On the following page select “Finish.” And then wait for the RAID to be built.

1.2.3 Creating a Simple Volume Data Drive
Now you will need to click on the Windows Start Menu and right-click on “Computer” and select “Manage.”

Next you will need to click “Disk Management” and a screen will pop up. Initialize the disk by selecting “GPT” for the partition style and clicking “OK.”

After the partition is complete right-click and select “New Simple Volume.”

On the screen that pops up select “Next” until you see the screen asking for the drive letter. Select “D” for the drive letter and click “Next.”

On the following page select “Format this volume with the following settings:” and enter the Volume Label “data” and click “Next.” On the following screen click “Finish.”


The screen should appear as the following, and the user will have a new RAID to use.

At this point you may relaunch the HGL Software by double clicking on “HGLSystemManager” or you may turn off or restart the computer.
1.3 Manual Rebuild of RAID Drive through MaxView Storage
First, identify the drive that has failed.
- Open MaxView and select the failed drive. Use the Physical Devices tray select "Identify." The slot for the drive selected should have LEDs that flash.
- Power the PC down and remove the drive that had failed.
- Replace the failed drive with a new one (of equal or greater capacity) and initialize the drive as done in section 1.2.1 or 1.2.2. You will not need to re-create the array - just initialize the single drive replaced.
- Next, launch maxView Storage Manager software. In the Enterprise View select the controller. Go to the Physical Devices tree and select the newly added drive. On the ribbon, in the Physical Device tray, click "Spare Management."
- Select "Dedicated." Next, click "Finish." A rebuild will then begin automatically on the degraded logical device.
- Wait for the rebuild to complete before launching HGL software.